Meet the Experts

  • Ned Falk

    Principal SAP Analytics Consultant, Hana Consulting Partners, LLC

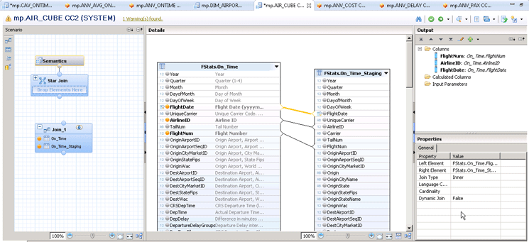
Learn the basic steps to set up a new flavor of SAP HANA information views, the star join graphical calculation view. Understand why it is a valuable new addition in the HANA Studio modeling tool chest. Key Concept A new graphical calculation view option offered in HANA Support Package 7, called star join, allows for…

Membership Required

You must be a member to access this content.

View Membership Levels

Explore related questions
Already a member? Log in here

Events

04Jun
Mastering SAP Connect – Gold Coast 2026Gold Coast, QLD, Australia
View All