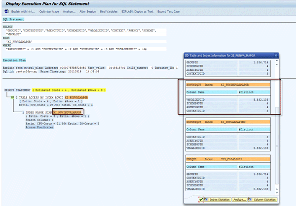
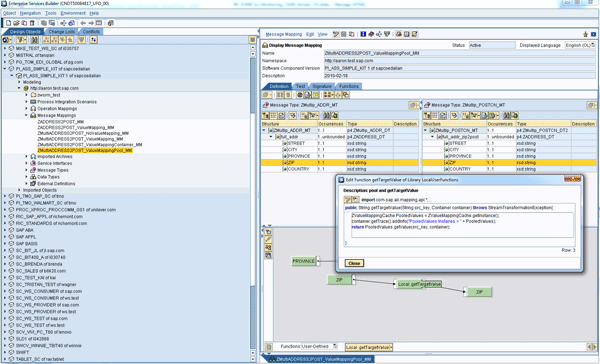
Value mapping in SAP NetWeaver Process Integration can take up a lot of processing time and lead to poor performance. Learn how memory is consumed in high-volume scenarios with a large number of value mapping groups, which key factors affect performance, and what to do to achieve the best performance when using value mapping functionality….

Membership Required

You must be a member to access this content.

View Membership Levels

Explore related questions
Already a member? Log in here